As mentioned, you have the option to use both features if you wish or choose one option that best suits your needs. This article details how to use the GemLightbox feature for descriptions.
You can access the Suggest button from two locations:
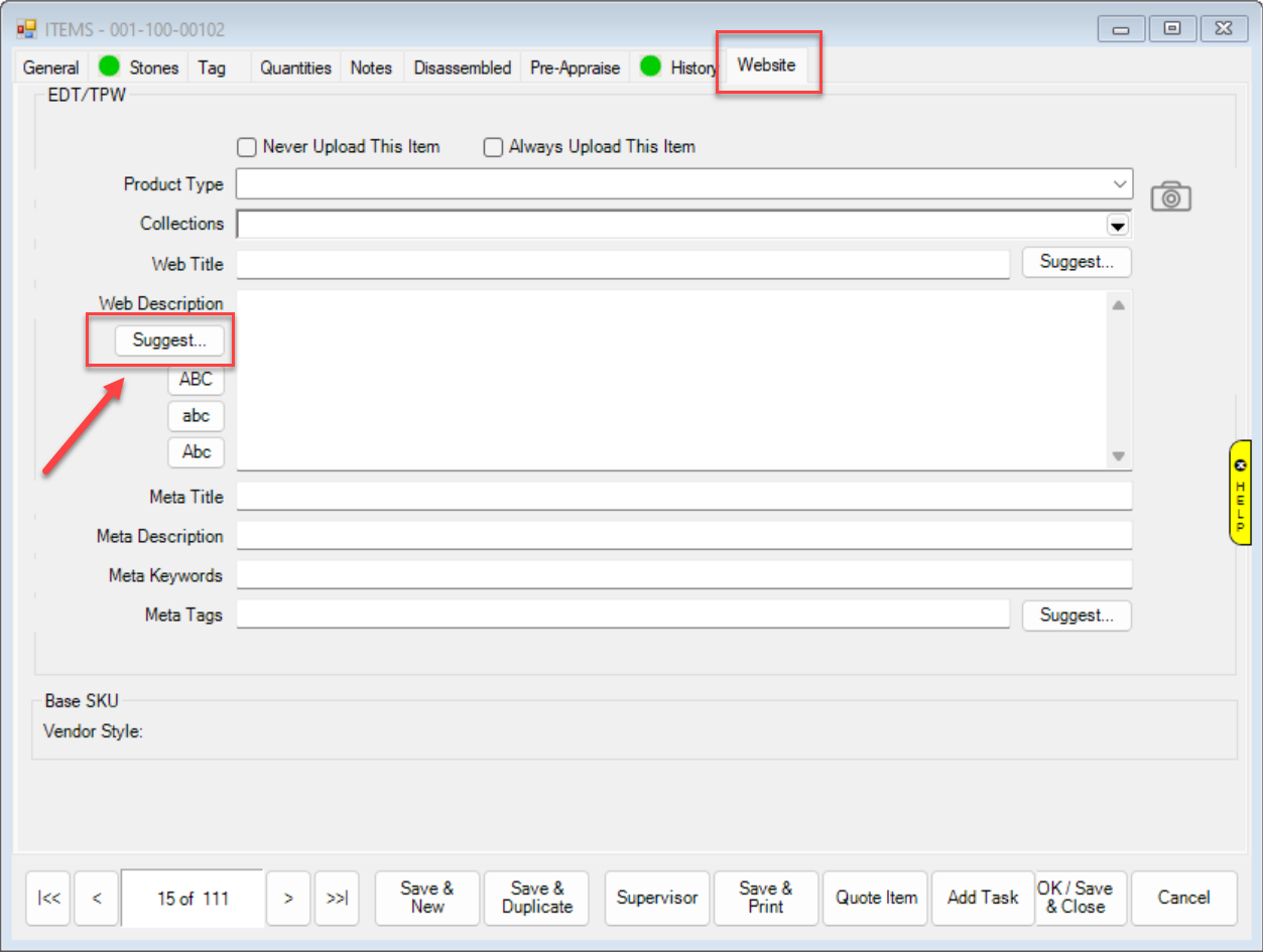
- Item Records - General Tab

- Item Records - Website Tab

If you choose the System Option that activates GemLightbox’s AI description generator, then when you hit the Suggest button on either the Item’s General tab or Website tab, you will be presented with 3 AI generated suggestions to choose from.
It is normal for this process to take a few moments as it is waiting for the server to generate all 3 description options and return these based on both the description and images provided.